eComm+

Модулі для BAS / 1С* - розроблено в Україні!

Инструменты пользователя

Инструменты сайта


delivery_designer_unf_contr

Реквизиты доставки в карточке контрагента SB / УНФ

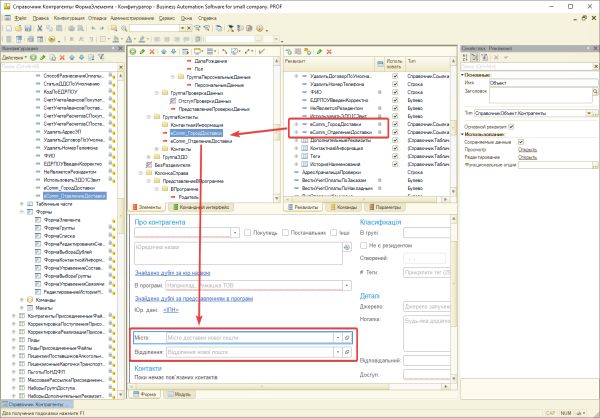
Добавим реквизиты в справочник "Контрагенты"

Имя реквизита Синоним Тип Связи параметров выбора
eComm_ГородДоставки Місто доставки / Город доставки СправочникСсылка. eComm_НаселенныеПунктыДоставки х
eComm_ОтделениеДоставки Відділення / Отделение СправочникСсылка. eComm_ОтделенияДоставки Отбор.Владелец(eComm_ГородДоставки)

Отобразим добавленные реквизиты на форме

После обновления конфигурации при заполненных реквизитах доставки в карточке контрагента автоматически в експресс-накладной будут заполняться город/отделение доставки

delivery_designer_unf_contr.txt · Последнее изменение: 2023/06/01 17:06 — webmaster