eComm+

Модулі для BAS / 1С* - розроблено в Україні!

Инструменты пользователя

Инструменты сайта


horoshop_designer_utp_multi

Мультиязычность наименований / описаний / ключевых слов для конфигураций на "обычных" формах

«Основной» язык конфигурации - это тот язык, на котором ведется учет в программе. Если справочник «Номенклатура» ведется на русском языке - тогда основной язык - русский. «Дополнительный» язык - это второй язык, на котором будут выгружаться наименования / описания / ключевые слова. При использовании основного языка - «русский» дополнительным может выступать «украинский». И наоборот.

Для добавления функционала мультиязычности необходимо:

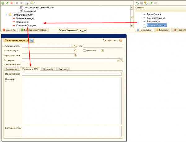
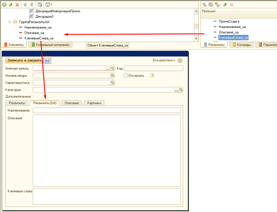
1. Добавить реквизиты наименования, описания, ключевых слов для дополнительного языка в справочник "eComm_ИнтернетТовары".

2. Отобразить реквизиты наименования, описания, ключевых слов на форме.

3. Привести метод "УстановитьВидимостьЭлементов" модуля формы элемента справочника "eComm_УчетныеЗаписи" к виду:

	//Элементы.ИспользоватьМультиязычность.Видимость = НЕ eCommСервер.ОбщийМодуль("МультиязычностьСервер") = Неопределено;  // Строку закомментировать
	Элементы.ИспользоватьМультиязычность.Видимость = Истина;   // Строку добавить

4. Переопределить метод "ДополнитьТекстыЗапросаТаблицейНоменклатураПредставления" в общем модуле "eCommСерверПереопределяемый" для использования добавленных реквизитов

Процедура ДополнитьТекстыЗапросаТаблицейНоменклатураПредставления(СтруктураНастроек, ТекстыЗапроса, ПараметрыЗапроса, СтандартнаяОбработка) Экспорт
	
	СтандартнаяОбработка = Ложь;
	
	ТекстЗапроса = "ВЫБРАТЬ
		|	ИнтернетРеквизиты.Ссылка,
		|	""uk"" КАК КодЯзыка,
		|	ИнтернетРеквизиты.Наименование_ua КАК Наименование,
		|	ИнтернетРеквизиты.Описание_ua КАК Описание,
		|	ИнтернетРеквизиты.КлючевыеСлова_ua КАК КлючевыеСлова,
		|	ИнтернетРеквизиты.Номенклатура КАК Номенклатура,
		|	ИнтернетРеквизиты.ХарактеристикаНоменклатуры КАК ХарактеристикаНоменклатуры
		|ИЗ
		|	Справочник.eComm_ИнтернетТовары КАК ИнтернетРеквизиты
		|ГДЕ
		|	ИнтернетРеквизиты.Номенклатура В
		|			(ВЫБРАТЬ
		|				ВрТабТаблицаТоваров.Номенклатура
		|			ИЗ
		|				ВрТабТаблицаТоваров КАК ВрТабТаблицаТоваров)
		|	И ИнтернетРеквизиты.Владелец = &УчетнаяЗапись
		|;";
	
	ПараметрыЗапроса.Вставить("УчетнаяЗапись", СтруктураНастроек.УчетнаяЗапись);

	ТекстыЗапроса.Добавить(ТекстЗапроса, "НоменклатураПредставления");

КонецПроцедуры

5. Включить использование функционала мультиязычности в форме элемента справочника "Учетные записи"

horoshop_designer_utp_multi.txt · Последнее изменение: 2021/09/02 17:28 — webmaster